DEFINITION CONCEPT GRAPH CONCEPT DESCRIPTIONS SERIALIZATION CONTENT MANAGEMENT

CONCEPT DOMAIN - Asset Portfolio Pattern


DescriptionPattern Domain
Dictionary  Dictionary of SysFEAT concepts
Parent Domain
Domain dependencies  Enterprise Architecting & Management 
  Initiative and Transformation Pattern 
  SOF - Resource System Operating Pattern (R-SOF) 

DOMAIN CONCEPT GRAPH


../images/fe663f0d61817c3e_fe663f1761817d1d_i.png

CONCEPT DESCRIPTIONS


ABSTRACT CONCRETE
ConceptDescription
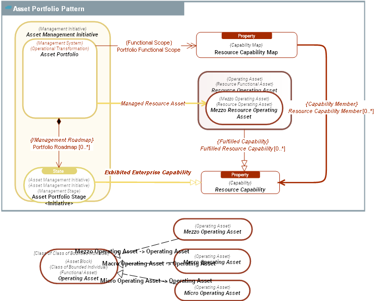
  Asset Management Initiative An  Asset Management Initiative is Management Initiative aimed at developing and maintaining in operational conditions a set of Business Operating Assets delivering functionalities required by Business Operations.
  Asset Portfolio
An  Asset Portfolio is a Management System aimed at developing and maintaining in operational conditions a set of Mezzo Resource Operating Assets, delivering Resource Capabilitys required by Business Operations.
The purpose of  Asset Portfolios is efficiency: Managed Resource Assets must provide expected Resource Capabilitys in the best cost / performance ratio.
  Asset Portfolio Stage
An  Asset Portfolio Stage is a past, current or future state of an Asset Portfolio.
Each Asset Portfolio represents an initiative comprising a purposeful set of activities whose primary purpose is focused on achieving a set of clearly defined objectives assigned to assets managed in the Asset Portfolio.
It may transcend organisational boundaries and consequently require integrated team working under the direction of a Management Team.
  Macro Operating Asset Type
A  type of  Macro Operating Asset Type is an Operating Asset Type which corresponds to a large-scale enterprise assets. This level of analysis is concerned with understanding how large enterprise systems operate and how they interact with each other.
Examples of macro-level systems:
. Type of Legal entities
. System of Systems
  Mezzo Operating Asset Type
A type of  Mezzo Operating Asset Type at is the intermediate level between the foundational Micro Operating Assets and the overarching Macro Operating Asset Types.
At the mezzo level, aggregates or collections of Micro Operating Assets come together to form larger entities or sub-systems.
Boundaries and signals at the mezzo level arise from the interactions and emergent behaviors of micro-level components, yet they also have their own distinct properties and rules not strictly reducible to the micro behaviors.
Emergence at the mezzo level can be analyzed:
1) Bottom-up: Looking at how interactions and behaviors at the micro level give rise to emergent phenomena, structures, or behaviors at the mezzo level.
2)Top-down: Understanding how meso-level structures influence and constrain the behaviors and interactions of the micro-level components within them.
  Mezzo Resource Operating Asset Mezzo Resource Operating Asset is a Resource Operating Asset that corresponds to the mezzo systemic level.
  Micro Operating Asset
A type of  Micro Operating Asset represents the foundational level at which a system's structure and interactions can be analyzed without further subdivision into smaller constituent parts.
 Micro Operating Assets set the stage for how higher-level behaviors emerge. As one moves up to higher hierarchical levels (mezzo, macro, etc.), the signals and boundaries at each of those levels are influenced by the foundational interactions set at the micro level.
  Operating Asset Type
An  Operating Asset Type is a Functional Asset that describes the way Outcome Events are produced and consumed: how (Behavior Types) and by whom (Agent Types).
 Operating Asset Types fulfill Capability(ies) (Fulfilled Capability).
As any  Functional Architecture Asset Operating Asset Types are subject to Policy Conformances. In addition, they define Rule Enforcements to indicate how Policy Conformances are met.
  Resource Capability
  Resource Capability belongs to the Resource Conceptualization Levels as opposed to Business Capability that belongs to the Conceptual .
Resource Operating Asset is the supertype of all Capabilitys that are fufilled by Resource Operating Assets.
is a Capability that is fullfiled by benefits to Customers (internal or external) of the enterprise. It expresses an ability to produce Resource Outcome Events.
This includes; among others, Functionality, Skill and Technology Capability.
  Resource Capability Map Top level assembly of Resource Capabilitys and their dependencies which, together, provide a scope of added value (Outcomes) pursued by Asset Management Initiatives.
  Resource Operating Asset
 Resource Operating Assets comprise all resources which contributes to the production and consumption of Business Outcome Events of the enterprise.
 Resource Operating Assets are subject to Operational Risks.

SERIALIZATION FORMAT


TEXTUAL SYNTAX RDF