IDENTITYDIAGRAM MAPPING EXTERNAL REFERENCES

IDENTITY - Meta-Model Legend


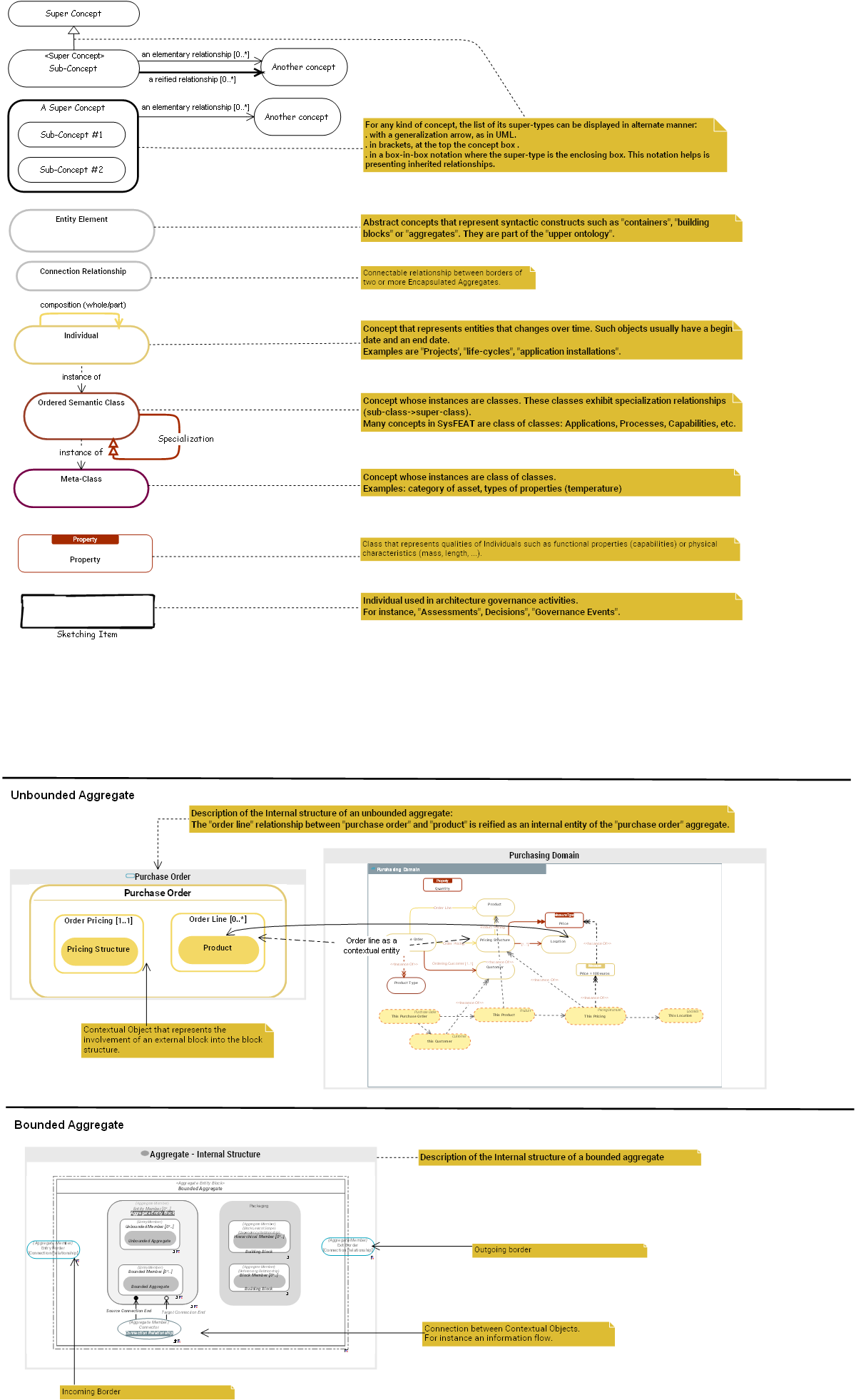
Description
The meta-model notation uses  SysFEAT representation of business concept. It provides:
  • a compact representation of generalization relationships .
  • a representation of relationships as directed-relationships.
  • distinct colors to differentiate class of individuals from class of classes .
  • distinct colors to differentiate architecture concepts from governance concepts.
Corresponding SysFEAT Domain SysFEAT Enterprise Domains

../images/333f3a7f5dde11de_485648875dde50ce_i.png

MAPPED ENTITIES


Framework ConceptFramework DefinitionSysFEAT ConceptSysFEAT Definition
 A Super Concept

A Super Concept is not directly represented in SysFEAT.

Rational:
For any kind of concept, the list of its super-types can be displayed in alternate manner:
. with a generalization arrow, as in UML.
. in brackets, at the top the concept box .
. in a box-in-box notation where the super-type is the enclosing box. This notation helps is presenting inherited relationships.

 Aggregate - Internal Structure   Bounded Aggregate
Bounded Aggregate is an Aggregate Entity Block which hides its internal structure to the outside world by means of formal Borders.
The only way to access a  Bounded Aggregate is through its formal Borders, which ensures the aggregate's internal consistency.
The Borders of a  Bounded Aggregate is determined by the Ordering Connections it can participate to.
Within a  Bounded Aggregate structure, Bounded Members can be linked together through Ordering Connectors.
The nature of Ordering Connectors is given by their associated Ordering Connection.
Examples:
- Action Process Typees are bounded by their start and end events (see Behavioral Event).
- Applications are bounded by their APIs borders (API Service Point and API Request Point).

References:
OMG - KerML - Classifier
OMG - UML - EncapsulatedClassifier
SysFEAT - Modularity.pdf

Aggregate - Internal Structure is not directly represented in SysFEAT.

Rational:
Incoming Border

Description of the Internal structure of a bounded aggregate

Outgoing border

 Another concept
 Class of Individual   Class of Individual
Class of Individual is a First Order Class of Entitys that exist in space and time. It is the powertype of  Individual.
 Class of Individuals are represented as dark orange boxes (see the Meta-Model Legend) .
Examples:
- Red;
- 12 kg;
-  Top Secret (TS) confidentiality.
- Birth,
- Death,

References:
ISO 15926 - ClassOfIndividual
OMG - SBVR - General Concept

Class of Individual is not directly represented in SysFEAT.

Rational:
Concept whose instances are classes. These classes exhibit specialization relationships (sub-class->super-class).
Many concepts in SysFEAT are class of classes: Applications, Processes, Capabilities, etc.

 Class of Property   Class of Property
Class of Property is an abstract Class of Individual, which purpose is to qualify Bounded Individuals and their classes (Class of Bounded Individual).
Because instances of  Class of Property are Propertys, they do not have proper instances: there are no instances of "red", but there are red Bounded Individuals.
Example:
- 10 degree celcius;
- Ability to cook (a capability);
- Red;
- 12 kg;
-  Top Secret (TS) confidentiality.
- 7/7 availability

References:
ISO 15926 - Property
Matthew West - Ontology meets Business - Properties
OMG - SBVR - Categorization
Russell Ackoff - Choice & Communication - Property
WordNet - Property

Class of Property is not directly represented in SysFEAT.

Rational:
Class that represents qualities of Individuals such as functional properties (capabilities) or physical characteristics (mass, length, ...).

 Entity   Entity
An  Entity is a distinct, identifiable Element that has a proper existence (living or non living). It is accessible by some referencing mechanism and can establish elementary relationships (Relationship) to other  Entitys.
The  Entity class is the powerinstance of Class of Entity: all subtypes of  Entity are instances of Class of Entity.

References:
DDD - Glossary - Entity
ISO 15926 - Thing
OMG - KerML - Element
OpenGroup - ArchiMate - Element

Entity is not directly represented in SysFEAT.

Rational:
Abstract concepts that represent syntactic constructs such as "containers", "building blocks" or "aggregates". They are part of the "upper ontology".

 Governance Instrument   Governance Instrument  Governance Instruments include all instruments used to monitor and steer transformation Initiatives. They include incidents, assessments, indicators and their templates.

Governance Instrument is not directly represented in SysFEAT.

Rational:
Individual used in architecture governance activities.
For instance, "Assessments", Decisions", "Governance Events".

 Individual   Individual
 Individuals are Entitys which represent things that exist over space and time.
 Individuals are represented as light orange boxes, while there classes are represented as dark orange boxes (see the Meta-Model Legend) .
Examples:
. The Eiffel tower completion (31st March 1889)
. The Eiffel tower (31st March 1889 - ...).
. William Shakespeare birth (1592)
. William Shakespeare in its Early Theatrical Career (1592-1600).
. Confucius (685-758).
. Confucius death (758).
. Mount Vesuvius eruption (Aug. 24-25, A.D. 79).
. Oackland digital hospital after its renovation (2022 - ...)
. The execution of the registration process at the Oackland digital hospital, by John Smith, on 17 March 2020.

References:
ISO 15926 - PossibleIndividual
Stanford Encyclopedia - Temporal-parts

Individual is not directly represented in SysFEAT.

Rational:
Concept that represents entities that changes over time. Such objects usually have a begin date and an end date.
Examples are "Projects', "life-cycles", "application installations".

 Meta-Class   Meta-Class
 Meta-Class (also called  Class of Classes of Entity) is the Class of Entity of all Class of Entitys each of whose instances is necessarily a Class of Entity.
In other word,  Meta-Class is the powertype of Class of Entity: all sub-classes of Class of Entitys are instances of  Meta-Class.
Since  Meta-Class is itself a sub-type of Class of Entity Meta-Class is an instance of itself.

References:
CycProject- Instances of_instances modeled via higher-order-classes
ISO 15926 - ClassOfClass
Stanford Encyclopedia of Philosophy - Non-wellfounded set theory

Meta-Class is not directly represented in SysFEAT.

Rational:
Concept whose instances are class of classes.
Examples: category of asset, types of properties (temperature)

 Ordering Connection   Ordering Connection
An  Ordering Connection is an Aggregate Block that defines possible connections between the Borders of two or more Bounded Aggregates.
Examples:

Ordering Connection is not directly represented in SysFEAT.

Rational:
Connectable relationship between borders of two or more Encapsulated Aggregates.

 Purchase Order   Purchase Order

Purchase Order is not directly represented in SysFEAT.

Rational:
Description of the Internal structure of an unbounded aggregate:
The "order line" relationship between "purchase order" and "product" is reified as an internal entity of the "purchase order" aggregate.

 Purchasing Domain   Purchasing Domain
 Sub-Concept
 Sub-Concept #1
 Sub-Concept #2
 Super Concept