DEFINITION CONCEPT GRAPH CONCEPT DESCRIPTIONS SERIALIZATION CONTENT MANAGEMENT

CONCEPT DOMAIN - Policies


DescriptionPattern Domain
The  Policies domain defines  Directives and Behavioral Rules that constrain enterprise structures (Agent Types structure) and Behavior Types.
External references  OMG - BMM - Directive
Dictionary  SysFEAT System Operating Framework
Parent Domain  Systemic Operating Ontology 
Domain dependencies  Architecture Assets 
  Architecture Packages 
  Compositionality 
  Information Assets 

DOMAIN CONCEPT GRAPH


../images/02f70fdc600f4179_02f70fe8600f425c_i.png

CONCEPT DESCRIPTIONS


ABSTRACT CONCRETE
ConceptDescription
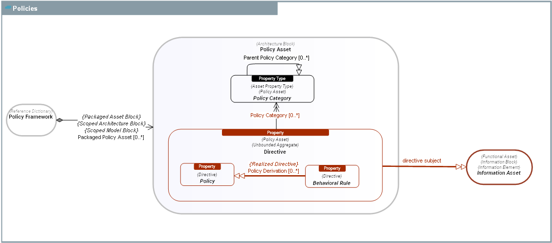
  Behavioral Rule
Behavioral Rule is a Directive intended to guide the Behavior of Agent Types, in compliance with enterprise Policy(ies) or regulations.
Often, a  Behavioral Rule is derived from a Policy Behavioral Rules are enforced in Processes and Agent Types.
  Directive
Directive is an authoritative declaration that indicates how Agents and their Behaviors should be (or should not be) in the enterprise.
Specifically, a  Directive defines, constrains or liberates some aspects of an Agent and its Behaviors. As such,  Directives shall be considered as constraning  Asset Propertys.
 Directives are intended to assert agent structures or to control or influence their Behaviors.  Directives are stated in declarative form.
  Information Asset
An  Information Asset  represents anything that can be communicated or memorized by an Agent Type to produce and react to Outcome Events.
An  Information Asset is either an Information Entity or an  Information Property.
The difference lies in their relationship to change and to time. Information Entity(ies) can change over time and have a lifeycle while  Information Propertys are immutable characteristics.
  Policy
Policy is a Directive that is not directly enforceable whose purpose is to govern, guide or constrain the structure and Behavior Type of Agent Types in the enterprise.
Policies provide the basis for rules and govern Behavior Types carried out by Agent Types.
  Policy Asset
Policy Asset is any topic related to policy definitions.
It ranges from the different kinds of Directives (Business Policy, Architecture principle, Behavioral Rule, etc.),  to classification of policies (Policy Category) up to an entire set of policies (Policy Framework).
  Policy Category Policy Category is a classification of policies. In regulations, it represents sections of the law.
  Policy Framework
Policy Framework is a set of Policy Assets, defined in laws published by governements or in policy frameworks defined by the enterprise.
Both Business Policy Frameworks and Regulatory Frameworks are Policy Framework(ies).

SERIALIZATION FORMAT


TEXTUAL SYNTAX RDF