DEFINITION RELATIONSHIPS SEMANTIC TAXONOMY BORDERS INTERNAL STRUCTURE SERIALIZATION CONTENT MANAGEMENT

CLASS OF CLASS OF INDIVIDUAL - Agent Type


Description
Abstract Concept
An  Agent Type is an Operating Asset Type which is able to participate actively to Behavior Types, to produce and react to Outcome Events.
1.  Agent Types participate to Action Process Typees (Active Participant) and/or conduct Action Process Typees (Performed Process).
2.  Agent Types participate to Interaction Process Type (Scenario Participant) describing how they interact with other  Agent Types.
These actions and interactions define  Agent Types boundaries described by Service Interfaces.

Functional DomainSystem Operating Framework - SOF


The System Operating Framework - SOF models how an active system (Agent Type) operates/functions (Behavior Type) in its Operating Eco-System to produce Outcome Events that benefit (value) to other Agent Types or affect (have an effect upon) these Agent Types.


External references  Christensen Institute - Modularity
 ISO 15926 - ClassOfPossibleRoleAndDomain
 OMG - KerML - Structure
 OMG - UML - EncapsulatedClassifier
 OpenGroup - ArchiMate - Internal Active Structure Element
 OpenGroup - OAA - Modularity
 OpenGroup - TOGAF - Definition - System
 Russell Ackoff - System of Concepts - Abstract System
 WordNet - Agent
Super Types  Operating Asset Type (from partition:  Structural Partition of Operating Asset Type)  
Power Type of  Individual Agent  
Dictionary  SysFEAT System Operating Framework
Lexical Scope  Architecture Container 
Framework Mapping UAF - Operational Views : CapableElement
ArchiMate - Generic Metamodel : Collaboration
ArchiMate - Generic Metamodel : Internal Active Structure Element
ArchiMate - Generic Metamodel : Internal Active Structure Element
ArchiMate - Top-Level Language Structure : Structure Element

RELATIONSHIPS


Simple Graph Graph & Inheritance Table
Simple Graph

Composition:   Classification:   Specialization:   Instance Of: -->  Enumerated definition:   Syntax:   

SERIALIZATION FORMAT


TEXTUAL SYNTAX RDF

SEMANTIC TAXONOMY


Sub-Types Super-Types
SUB-TYPES

Click node rectangle to collapse/expand one level. Click triangle for full recursive collapse/expand. Double-click on a node to open its URL. Hover for description.

BORDERS


NameSuper typeBorder TypeDescription
Life End  Class of Bounded Individual::End Type     Agent Life Cycle Event   Life End is an End Type that denotes the type of event that signifies the end of an Agent Type's existence.
Life Start  Class of Bounded Individual::Start Type     Agent Life Cycle Event   Life Start is a Start Type that denotes the type of event that signifies the beginning of an Agent Type's existence.
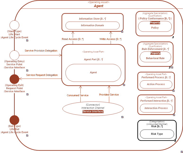
Request Point  Operating Asset Type::Operating Exit     Service Interface  
Service Point  Operating Asset Type::Operating Entry     Service Interface  

INTERNAL STRUCTURE


../images/79368381561716a6_1da621585ebc655e_i.png
CONNECTORS

ConnectorSourceTargetConnector TypeDescription
 Interaction Channel   Agent Part.  Request Point   Agent Part.  Service Point   Service Interface Abstract Connection