DEFINITION CONCEPT GRAPH CONCEPT DESCRIPTIONS CONTENT MANAGEMENT

CONCEPT DOMAIN - Hardware Asset Management


Description
Dictionary  Dictionary of SysFEAT concepts
Parent Domain  Business System ArcOps 
Domain dependencies  Asset Portfolio Pattern 
  Business Asset Portfolio 
  EA Pattern - Physical Resource Agent 
  Enterprise Architecting & Management 
  Hardware Functional Architecture 

DOMAIN CONCEPT GRAPH


Diagram Graph
../images/137d589e5ee2af09_137d58d65ee2afe7_i.png

CONCEPT DESCRIPTIONS


Concrete Concepts
ConceptDescription
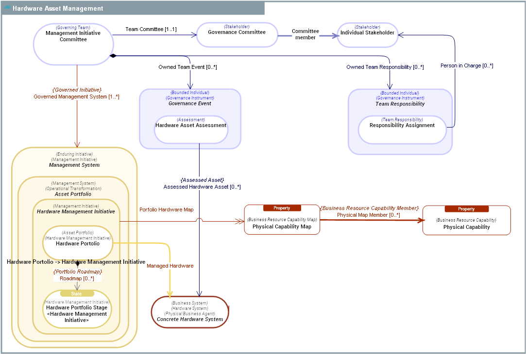
  Governance Committee Governance Committee is a group of Stakeholders that contributes to architecting and assurance activities and governs Enduring Initiatives.
  Hardware Asset Assessment
  Hardware Portfolio Stage
  Hardware Portolio
Hardware Portolio is an Asset Portfolio aimed at developing and maintaining in operational conditions a set of Concrete Hardware Systems delivering  Hardware Capabilitys required by Business Operations.
The purpose of   Hardware Portolios is efficiency of Managed Hardwares, which must provide expected  Hardware Capabilitys in the best cost / performance ratio.
  Individual Stakeholder An  Individual Stakeholder is a person with a Stakeholder role in architecting & assurance activities.
  Management Initiative Committee Management Initiative Committee is a Governing Team responsible for overseeing the administration of a Management System.
  Physical Capability
Physical Capability is a Business Resource Capability provided by Physical Business Agents representing their ability to produce Physical Outcome Events.
Physical Capability defines WHAT a Physical Business Agent can provide.
 Physical Capabilitys are used to express the need of obtaining Physical Outcome Event that will be utilized by Physical Business Agents (people or some Business Systems ) when performing their job.
For internal users, these jobs correspond to Activitys described in Business Processes (see Instrument).
For enterprise Customers, these jobs correspond to Job-to-be-done in the context of Customer Journeys.
Examples:
- 3D Printing.
-  Automated Parcel Delivery.
- Metal Shaping.
  Physical Capability Map
  Responsibility Assignment Responsibility Assignment is a governing duty assigned to an Individual Stakeholder on a particular asset ( Functional Asset).

Abstract Concepts
ConceptDescription
  Asset Portfolio
An  Asset Portfolio is a Management System aimed at developing and maintaining in operational conditions a set of Mezzo Resource Operating Assets, delivering Resource Capabilitys required by Business Operations.
The purpose of  Asset Portfolios is efficiency: Managed Resource Assets must provide expected Resource Capabilitys in the best cost / performance ratio.
  Concrete Hardware System
Concrete Hardware System is a man made tangible artifact which exposes  Hardware Capability(ies) and can produce and react to Physical Outcome Events.
Concrete Hardware System performs System Processes and participates to System Processes or to Business Processes.
Concrete Hardware System can embed Computing Systems. Together with its embedded Computing Systems, a  Concrete Hardware System can also produce and react to Information Outcome Events.
Concrete Hardware System may be based on a set of Hardware Technology(ies).
Examples:
- Connected Drone with Online Payment App.
- 3D printer.
- Automated Guided Vehicles (AGVs)
- Connected fridge providing an ordering  Functionality and of course a freezing  Hardware Capability.
- Production equipment in an assembly line (metal forging machine)
- Car
  Governance Event
Governance Event is any event that has an impact on the management and governance of an Enduring Initiative.
This includes the result of Assessments, Decisions, recorded Incidents, Drivers, etc.
  Hardware Management Initiative
  Management System
Management System is a mezzo Enduring Initiative within an Enterprise, aimed at creating, maintaining, evaluating, evolving, and operating a collection of essential  Functional Architecture Assets of the Enterprise.
Management System may transcend organisational boundaries and consequently requires an integrated team working under the direction of a Management Initiative Committee.
  Team Responsibility Team Responsibility is an assignment of a  Functional Asset to a Stakeholder for management or governance purposes.