DEFINITION RELATIONSHIPS SEMANTIC TAXONOMY BORDERS INTERNAL STRUCTURE SERIALIZATION CONTENT MANAGEMENT

CLASS OF CLASS OF INDIVIDUAL - Whole Life Agent Type


Description
Whole Life Agent Type is an Agent Type that is not the temporal slice type of any other Agent Type.
Examples:
. A type of building such as a skycraper.
. A type of person such as a philosopher.
. A type of facility such as a Hospital.

Functional DomainSystem Operating Framework - SOF


The System Operating Framework - SOF models how an active system (Agent Type) operates/functions (Behavior Type) in its Operating Eco-System to produce Outcome Events that benefit (value) to other Agent Types or affect (have an effect upon) these Agent Types.


Super Types  Agent Type (from partition:  Temporal Status of Agent Type)    Whole Life Asset Type  
Dictionary  SysFEAT System Operating Framework
Lexical Scope  Architecture Container 
Framework Mapping UFO - A - Endurant : Kind
UFO - A - Endurant : Rigid Sortal Universal
UFO - A - Endurant : SubKind

RELATIONSHIPS


Simple Graph Graph & Inheritance Table
Simple Graph

Composition:   Classification:   Specialization:   Instance Of: -->  Enumerated definition:   Syntax:   

SERIALIZATION FORMAT


TEXTUAL SYNTAX RDF

SEMANTIC TAXONOMY


Sub-Types Super-Types
SUB-TYPES

Click node rectangle to collapse/expand one level. Click triangle for full recursive collapse/expand. Double-click on a node to open its URL. Hover for description.

BORDERS


NameSuper typeBorder TypeDescription
Life End  Class of Bounded Individual::End Type     Agent Life Cycle Event   Life End is an End Type that denotes the type of event that signifies the end of an Agent Type's existence.
Life Start  Class of Bounded Individual::Start Type     Agent Life Cycle Event   Life Start is a Start Type that denotes the type of event that signifies the beginning of an Agent Type's existence.
Request Point  Operating Asset Type::Operating Exit     Service Interface  
Service Point  Operating Asset Type::Operating Entry     Service Interface  

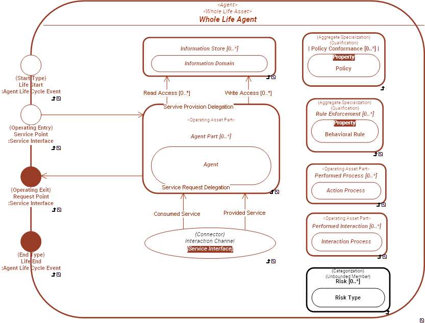
INTERNAL STRUCTURE


../images/c80ac83967840ef1_23bf997868ad2606_i.png