DEFINITION RELATIONSHIPS SEMANTIC TAXONOMY BORDERS INTERNAL STRUCTURE SERIALIZATION CONTENT MANAGEMENT

CLASS OF CLASS OF INDIVIDUAL - Application Component


Description
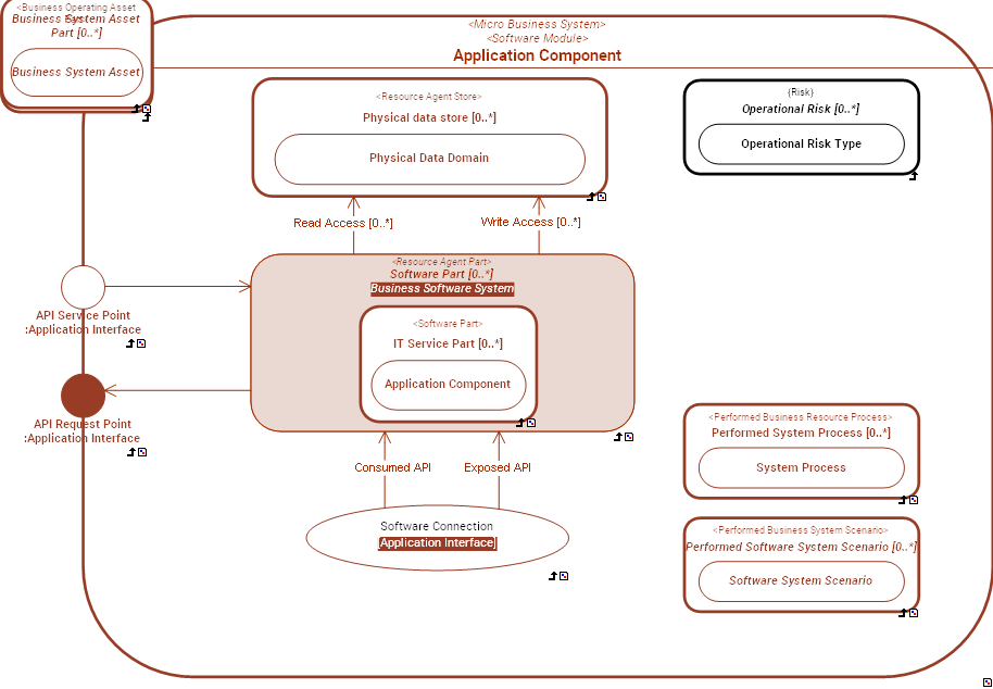
An  Application Component is a functionnal unit of software (java class, COBOL Program, Batch) that is  a consistent, indivisible unit of processing of an Application producing and consuming its Information Outcome Events though APIs (Application Interface).
a)  Application Components are assembled and orchestrated in Applications.
b)  Application Components cannot be directly deployed to Computing Systems: they need to be organized in Deployable Application Packages.
 Application Component is a Micro enterprise asset that sits at the lowest level of Business Software System decomposition.
Example: the "Salary and Wage Calculation" component is an  Application Component that is part of the "Payroll" Application.

Functional DomainApplication Functional Architecture


The Application Functional Architecture domain is used to describe the functional structure and behavior of Business Software Systems.


External references  C4 Model - Level 3 - Component Diagram
 C4 Model - Metamodel
 OpenGroup - ArchiMate - Application Component
Super Types  Micro Business System    Software Module (from partition:  Systemic Levels of Software Module)  
Dictionary  Dictionary of SysFEAT concepts
Systemic Levels  Micro
Lexical Scope  Architecture Container 
Framework Mapping C4 Model Mappings : Component

RELATIONSHIPS


Simple Graph Graph & Inheritance Table
Simple Graph

Composition:   Classification:   Specialization:   Instance Of: -->  Enumerated definition:   Syntax:   

SERIALIZATION FORMAT


TEXTUAL SYNTAX RDF

SEMANTIC TAXONOMY


Sub-Types Super-Types
SUB-TYPES

Click node rectangle to collapse/expand one level. Click triangle for full recursive collapse/expand. Double-click on a node to open its URL. Hover for description.

BORDERS


NameSuper typeBorder TypeDescription
API Request Point  Business Agent Type::Business Request Point     Application Interface  
API Service Point  Business Agent Type::Business Service Point     Application Interface  

INTERNAL STRUCTURE


../images/46194ce9560d3ab8_647f661f66f45c28_i.png