DEFINITION CONCEPT GRAPH CONCEPT DESCRIPTIONS CONTENT MANAGEMENT

CONCEPT DOMAIN - Drivers & Stakeholders


Description
Dictionary  Dictionary of SysFEAT concepts
Parent Domain
Domain dependencies  Appraisal Pattern 
  Architecture Assets 
  Architecture Packages 
  Enterprise Strategy & Roadmapping 
  Policies 
  Product & Customer Experience 
  Teams Pattern 

DOMAIN CONCEPT GRAPH


Diagram Graph
../images/57df9e2b550928b8_57df9e2c550928d9_i.png

CONCEPT DESCRIPTIONS


Concrete Concepts
ConceptDescription
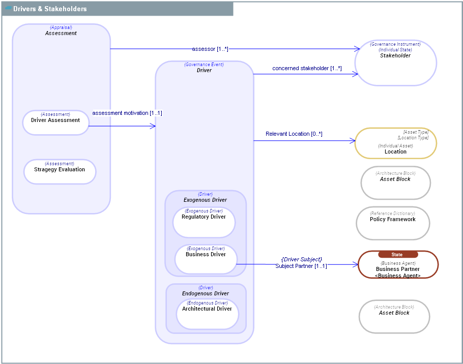
  Architectural Driver An  Architectural Driver is a kind of Endogenous Driver which is a change in some aspects of  Functional Assets of the Enterprise (defect, obsolescence, attrition, etc.), which will have significant impacts on the Enterprise's activities and goals.
  Business Driver Business Driver is a kind of Exogenous Driver which expresses expectations coming from Business Partners (customers or suppliers) who interact directly with the enterprise.
  Business Partner
Business Partner is a state of a Resource Agent, who acts as a party interacting with the enterprise in the context its operating eco-system (the Resource Operating Ecosystem).
Example : Private Sector Customer, Regulation Authority, Public health Authority.
  Driver Assessment Driver Assessment is a kind of Assessment which is motivated by a Stakeholder Driver.
  Location
Location is a geopolitical location anywhere on the earth.
Examples:
- France
- Paris
- Washington DC
- Cairo
- Buenos-Aires
- Asia
  Policy Framework
Policy Framework is a set of Policy Assets, defined in laws published by governements or in policy frameworks defined by the enterprise.
Both Business Policy Frameworks and Regulatory Frameworks are Policy Framework(ies).
  Regulatory Driver
Regulatory Driver is an Exogenous Driver which includes acts of parliament and associated regulations, international and national standards, local government by-laws, and mechanisms to monitor and ensure compliance with these.
  Stragegy Evaluation A series of actions advancing a principle or tending toward a particular end.

Abstract Concepts
ConceptDescription
  Assessment
An  Assessment is the result of the act of judging or assessing an aspect of the enterprise, based on an enterprise description and on the comparison of this description with the actual state of the enterprise.
An  Assessment is made by one or several Stakeholder s.
  Asset Block An  Asset Block is an Architecture Block used to describe the System Operating Framework - SOF of the enterprise and its systems.
  Driver Driver is a factor which can have a significant impact on the activities, and goals of an Enterprise or a Management System.
  Endogenous Driver
Endogenous Drivers are those which subject of concern are within an enterprise that can impact its employment of Means or achievement of Ends.
  Exogenous Driver
An  Exogenous Driver is an external Driver whose source of change is outside the enterprise’s organizational boundaries and that can impact its employment of Means or achievement of Ends.
  Stakeholder
Stakeholder is an individual, team, organization, or classes thereof, having an interest in an Initiative.
 Stakeholders have concerns with respect to the Initiative considered in relation to its environment.