DEFINITION CONCEPT GRAPH CONCEPT DESCRIPTIONS SERIALIZATION CONTENT MANAGEMENT

CONCEPT DOMAIN - Resolution & Decision


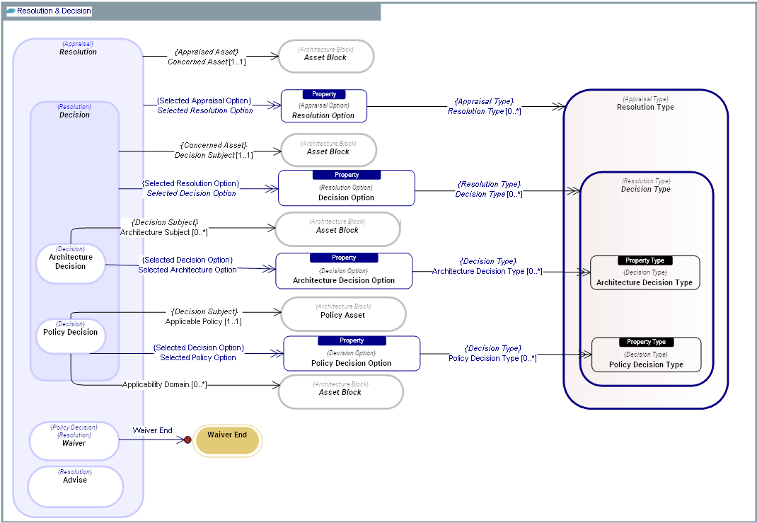
DescriptionPattern Domain
The  Resolution & Decision domain defines constructs used by stakeholders to assess and qualify  Functional Assets.
Dictionary  SysFEAT System Operating Framework
Parent Domain  Governance Pattern 
Domain dependencies  4D Composite Knowledge Graph 
  Appraisal Pattern 
  Architecture Packages 
  Policies 
  System Operating Framework - SOF 

DOMAIN CONCEPT GRAPH


../images/e073fb4561d211a3_e073fbfc61d2147e_i.png

CONCEPT DESCRIPTIONS


ABSTRACT CONCRETE
ConceptDescription
  Asset Block An  Asset Block is an Architecture Block used to describe the System Operating Framework - SOF of the enterprise and its systems.
  Decision
Decision is a time bound Resolution, agreed upon by Stakeholders, to state what shall or shall not be done regarding a specific Functional Asset.
Architecturally significant decisions that are been made in the organization typically includes:
a) Product selections
b) Justification for major architectural features of projects
c) Standards deviations
d) Standards lifecycle changes
e) Change Request evaluations and approvals
f) Re-use assessments
  Decision Outcome
Decision Outcome is a possible value of a Decision Type, that will be selected during a decision-making process.
For instance, when making decisions about invesment on an enterprise asset, the possible options are: eliminate, invest, migrate, tolerate.
  Decision Type
Decision Type is a Resolution Type that refers to a kind of Decision used to state what shall or shall not be done regarding an enterprise Asset Block.
 Decision Types define a set of  Decision Options which are the possible values that will result from a decision-making process.
For instance, when making decisions about invesment on an enterprise asset, the possible options can be: eliminate, invest, migrate.
  Functional Asset
 Functional Assets encompasse all Asset Types used to describe why and how systems operate/function. This includes the Operating Eco-System where system operates to fulfill these purposes (Agent Types and their  Behavior Types).
 Functional Assets include:
1. Blocks defining results of Behavior Types of the enterprise or its sub-systems, that benefit to it internal or external customers : Outcome Event,
2. Blocks used to describe information: Information Asset.
3. Blocks used to describe how the enterprise operates: Operating Asset Types (Agent Type, Behavior Type, Service Interface).
All  Functional Assets are constrained by Policys and are exposed to Risk Types.
  Policy
Policy is a Directive that is not directly enforceable whose purpose is to govern, guide or constrain the structure and Behavior Type of Agent Types in the enterprise.
Policies provide the basis for rules and govern Behavior Types carried out by Agent Types.
  Policy Decision
Policy Decision is a Decision that defines the applicability status of a Policy to a set of  Functional Assets.
Example:
Policy Decision on the applicability of the RGPD regulation to specific enterprise data assets can have the result: Applicable or Non applicable.
  Resolution Resolution is time bound Appraisal, agreed upon by Stakeholders to guide what can or cannot be done regarding a specific Functional Asset.
  Resolution Outcome
Resolution Outcome is a possible value of a Resolution Type, that will be selected during a Resolution process.
For instance, when making decisions about invesment on an enterprise asset, the possible options are: eliminate, invest, migrate. tolerate.
  Resolution Type
Resolution Type is an Appraisal Type that refers to a kind of Resolution used to guide what can or cannot be done regarding a specific Asset Block.
 Resolution Types define a set of  Resolution Options which are the possible values that will result from a resolution process.
For instance, when making decisions about invesment on an enterprise asset, the possible options can be: eliminate, invest, migrate.

SERIALIZATION FORMAT


TEXTUAL SYNTAX RDF